Responsible for all cg elements to final render unless otherwise noted.
Please reach out for VFX reel password.

Maya, Redshift

Used Object IDs and shader switches to toggle between pool floatie materials
MASH to scatter beach items (shells, rocks, stars, grass) and slight hue variation with user data id
Lots of shader layering! - e.g., ocean water and ocean "foam", towel with graphic and seams, even the margarita glass with salted rim....

Lighting Breakdown
-
Some work from Garden Joy, by Burlingame Studios.
3D models, textures, and 2D graphics provided by team. Otherwise responsible for all CG, heavy emphasis on layout, shading, lighting, compositing.

images in-game context

-
Responsible for softgood keyboard lighting on all images; additionally responsible for iPad lighting on third image. Renders up to 10k resolution - click on images to enlarge.
Maya, V-Ray, Nuke
Responsible for all softgood/keyboard lighting
Responsible for all softgood/keyboard lighting
Responsible for all softgood/keyboard lighting
Responsible for all softgood/keyboard lighting
Responsible for keyboard "deck" lighting (not back panels) and iPad
Responsible for keyboard "deck" lighting (not back panels) and iPad
-
Maya, Substance, Redshift (+ Unity for hologram and interaction; demo below)

based off of Trish Coonrod's still life work:
https://www.instagram.com/p/CWLP5soreDl/

Lookdev Process & Lighting Breakdown

Real-Time Hologram Interaction Demo

Experimenting with Looking Glass hologram with re-built Unity shaders and render elements. Next, adding interactivity with a Leap Motion!

Leap motion interactivity - with Unity! :)

-

Maya, Redshift

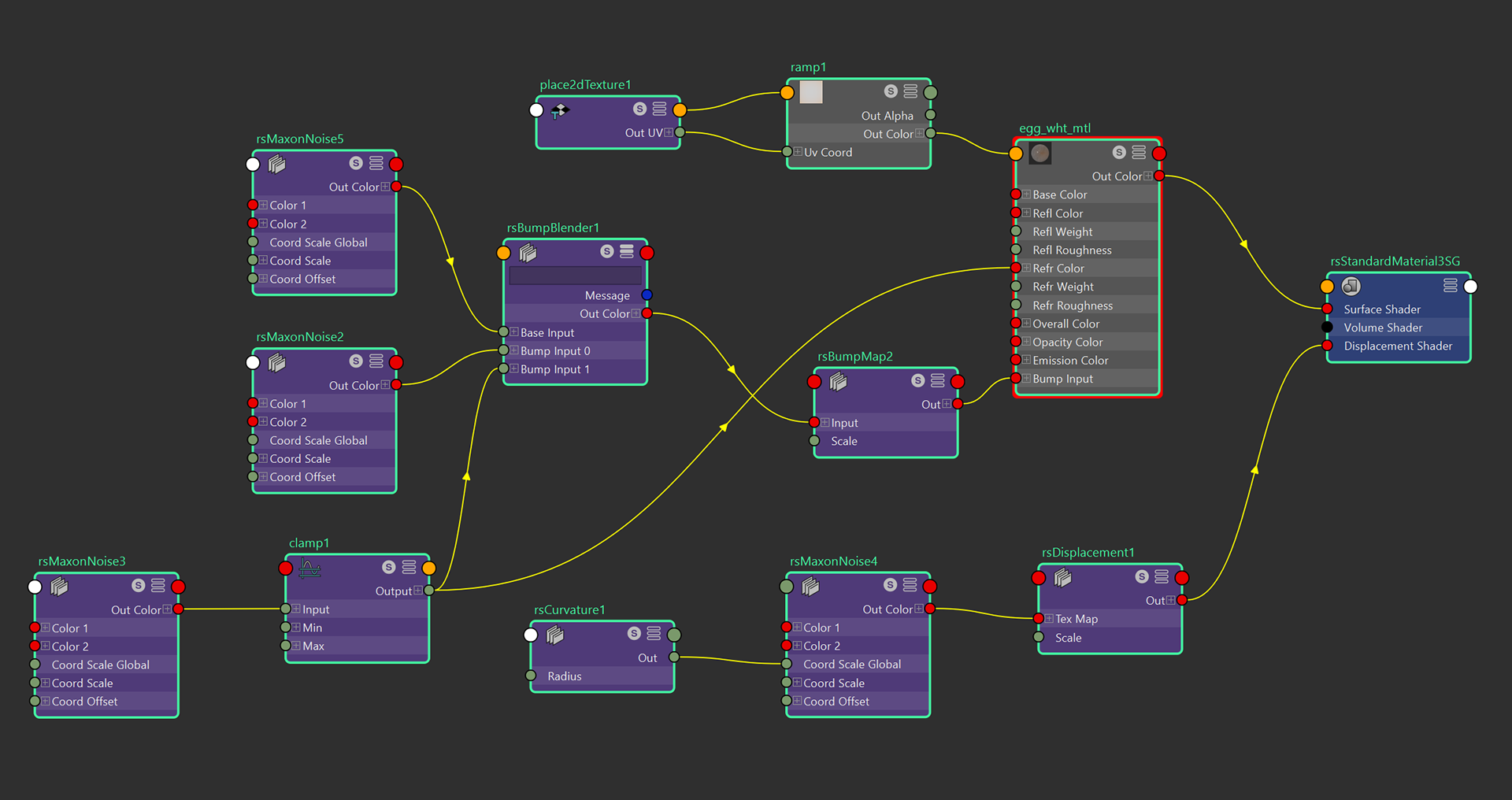
Redshift Curvature to drive noise displacement on egg white and oil edges (hypershade snippet below)
Experimented with Maya 2023 boolean system and retopo'd as needed

-

"leng ngau tong"

Created with Maya, Adobe CS, and Unity

3-5 minute playthrough.
Featured at UC Berkeley's Worth Ryder Art Gallery, 2017, with 3D printed installation.

-

Used nCloth for fabric modelling; generated cloud VDBs in Houdini; experimented with Redshift sheen, and a couple gobos

Maya, Redshift, Houdini

-

Maya, Redshift, After effects
Using animated displacement for water ripples
Animated character with wave deformers; breakdown video below

Breakdown Video and Lookdev WIPs:
-

Maya, Redshift, Substance Painter

-
Lab on a Chip, March 2020 Issue
Lab on a Chip, March 2020 Issue
Journal of Chemical Information and Modeling, June 2020 Issue
Journal of Chemical Information and Modeling, June 2020 Issue
ACS Analytical Chemistry, September 2019 Issue
ACS Analytical Chemistry, September 2019 Issue
Journal of Minerals, Metals & Materials, October 2019 Issue
Journal of Minerals, Metals & Materials, October 2019 Issue
Published Scientific Journal Covers
Maya, Redshift, After effects. Data provided by LLNL scientists.
Click on images to enlarge
Back to Top